小麦商家web端-虚拟气象站

小麦商家web端-虚拟气象站

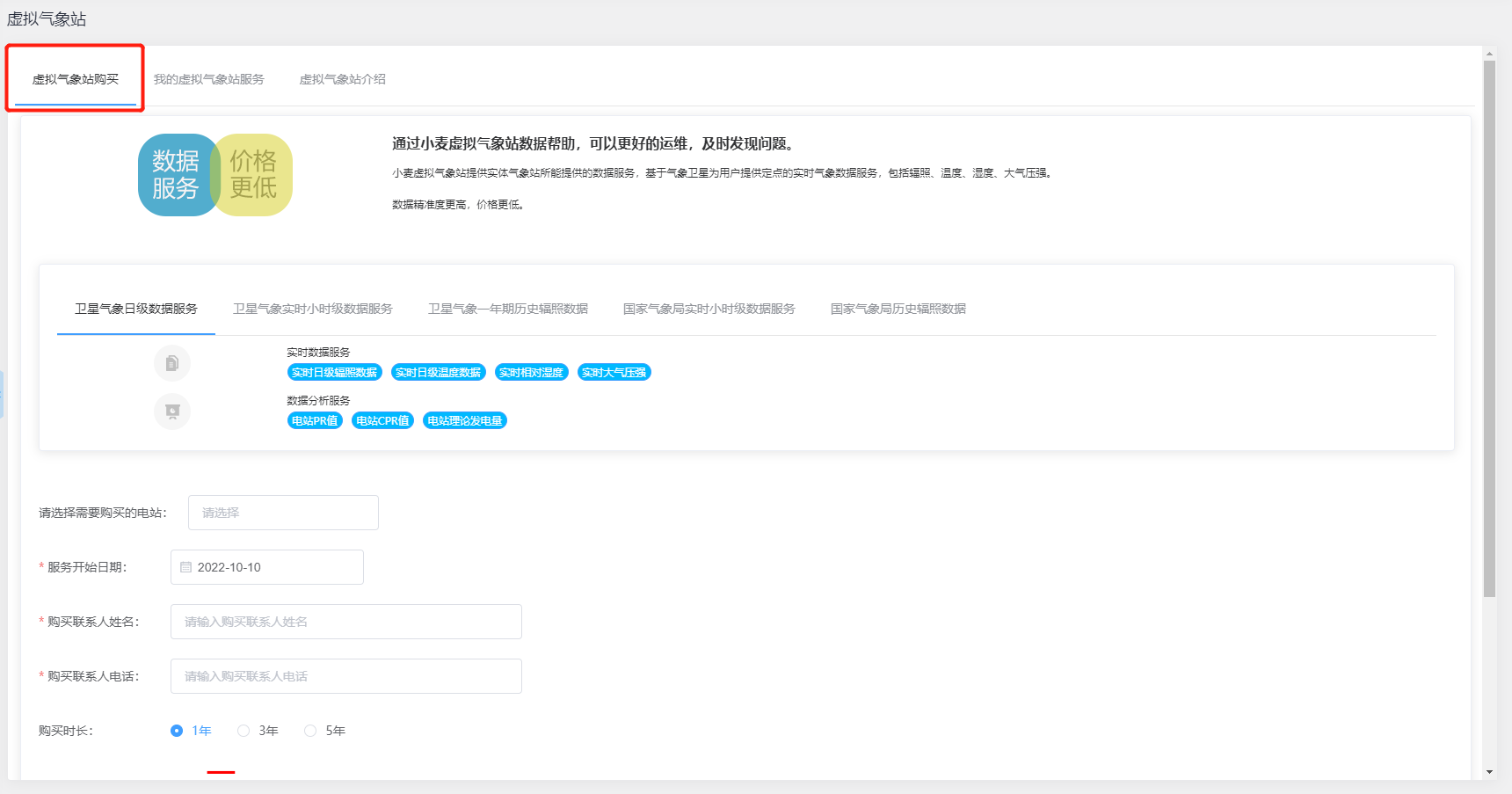
【虚拟气象站】是通过实时数据服务和数据分析服务提供运维支持的应用,其中包含虚拟气象站购买、我的虚拟气象站服务和虚拟气象站介绍等界面,您可根据需要了解及购买虚拟气象站服务从而更好的进行运维管理工作。

功能概述

  • 虚拟气象站购买: 小麦虚拟气象站提供实体气象站所能提供的数据服务,基于气象卫星为用户提供定点的实时气象数据服务,包括辐照、温度、湿度、大气压强,数据精准度更高,价格更低,其中包含卫星气象日级数据服务、实时小时级数据服务、一年期历史辐照数据、国家气象局实时小时级数据服务和国家气象局历史辐照数据等,您可根据需要选择购买不同服务,通过小麦虚拟气象站数据帮助,可以更好的运维,及时发现问题。
  • 我的虚拟气象站服务: 当您已购买虚拟气象站服务后,可在“我的虚拟气象站服务”界面中通过电站名称、电站ID和虚拟气象站状态查询对应数据记录,便于快速了解对应虚拟气象站服务信息详情,如图所示:
  • 虚拟气象站介绍: 在“虚拟气象站介绍”界面中,可查看关于虚拟气象站的详情介绍及相关的电站数据展示便于您快速了解虚拟气象站信息,从而根据需要选择购买对应的服务,若您还存在疑惑,可下载对应说明文档或添加商务联系人帮助您进行操作使用。


    • Related Articles

    • 小麦商家web端-SIM卡充值

      【SIM卡充值】应用是提供第三方在线服务为您光伏电站的采集器设备SIM卡充值的功能操作及数据记录,如果您的SOLARMAN采集器是GPRS模块的设备,且长时间处于非正常工作状态,可能是由于设备内置的物联网卡欠费导致。发生这种情况时,您可以前往 【应用】板块中的“SIM充值”,进行物联网卡的在线充值,完成充值后您的设备即可恢复正常使用。 功能概述 采集器: ...
    • 小麦商家web端-电站概况

      电站概况是对电站数据信息的收集汇总进行展示,主要包含“电站状态简报”和“电站分布”数据看板,电站状态简报是对各电站当前所处的状态进行区分筛选,电站分布是对所属电站位置根据经纬度定位展示,方便快速了解各电站的基本信息与状况。 电站状态简报 电站状态简报包含对电站总数、接入中电站、全部设备离线电站、部分设备离线电站、有报警电站等进行状态区分和数量展示,可支持点击后自动筛选对应状态的电站列表。 电站总数: 电站总数指的是当前登录用户数据权限下的所有电站数量 接入中电站: ...
    • 小麦商家web端-工单概况

      工单概况是对电站运维过程中工单任务的收集汇总展示,主要包含工单状态简报、新增工单趋势、工单处理人员排名、已完成工单偏差排名和未完成工单超时排名等数据看板,您可以了解电站的日常运维工单任务的处理情况。 工单状态简报 工单状态简报是将系统中全部工单任务通过当前所处状态进行汇总及展示,其中分为待接受、拒绝接受、待处理、执行中、待验证、待评价、已完成和已撤销等,您可以点击对应状态快速查看对应状态的数据列表筛选。 待接受: 待接受是指当前还未接受工单任务数据的状态 拒绝接受: ...
    • 小麦商家web端-电站设置

      一、关于电站设置的入口 点击电站详情右上角的“更多”按钮,可在展开的扩展菜单中点击“电站设置” 二、数据来源设置 在数据来源设置可查看电站系统各数据组合是由哪个数据源在提供数据,默认为系统智能选择,即系统会按照规则自动选择合适的数据源,如果你想按照自己的规则选择数据源,请点击“手动修改”。不过我们不推荐您主动修改,除非在系统智能选择不符合您的需求的情况下。 三、累计电量计算方式 ...
    • 小麦商家web端-保险

      【保险】应用是提供为您的光伏电站进行投保的服务入口,您可通过选择目前系统预设的全部保险产品为光伏电站进行投保操作,以及可支持查看投保的订单数据状态,便于您便捷为电站进行投保,从而规避风险损失。 功能概述 全部产品: 在“全部产品”界面时,会显示目前系统预设的全部保险产品,您可选择对应的产品进行立即投保操作,根据提示完成投保或查看对应的理赔说明等,如图所示: 我的订单: ...